Articles

Testing Bluetooth® low energy systems

Almost every time a new product is being engineered today the question is raised whether it can be beneficial to be able to communicate with it for the purposes of information gathering or control: a concept which, has become known as the “Internet of Things” (IoT). In most cases the simplest and cheapest way of achieving this is via a wireless enabler of communication. There are many, sometimes competing, wireless technologies available for enabling the IoT over relatively short ranges using so-called Wireless Personal Area Network (WPAN) communication, but for IoT applications requiring very low power consumption the one expected to have the largest spread in consumer devices is Bluetooth low energy (BLE). In 2016, practically 100 percent of shipped smartphones were enabled with Bluetooth technology and more than 90 % were Bluetooth low energy capable [Bluetooth Market Watch, Nov 2016, ABI Research]

As the market for IoT connected products grows, there will be a big increase in wireless testing needs. Traditionally, the major users of wireless test equipment have been the semiconductor companies making the wireless chipsets and the mobile handset manufacturers. Such companies already have extensive experience in wireless production testing and can easily adapt their existing setups for new technologies or requirements.

However, there are new types of organizations entering this market. One common example might be a small startup developing smart software applications for products such as home automation appliances or fitness monitors. Another example might be a traditional company making a completely different type of product, such as automated power tools or robotic lawn mowers. Such companies are ideal potential users of Bluetooth low energy technology, but they may be resource constrained or lack experience with RF development and in particular, RF test and measurement.

Figure 1. Bluetooth Low Energy test solution based on the Anritsu MT8852B Bluetooth test set and the RTX2300 production tester

What such developers share is the requirement for a test solution that is cost effective, validated, flexible and scalable, and easy to use while at the same time powerful. The Bluetooth Low Energy Test System is a turn-key solution addressing those needs and is now available as the result of a joint development programme by Anritsu and RTX (Fig.1)

The new validated test solution is based on the Anritsu MT8852B Bluetooth test set and the RTX 2300 production test system. Anritsu is an Associate Bluetooth SIG member and helped develop the Bluetooth Core Specification. The MT8852 series has been used worldwide since more than a decade. It supports all Bluetooth standards from 1.2 to 5. It comes with pre-configured test scripts for single-button testing. The equipment under test can be controlled directly from the MT8852B through UART, USB, USB-adaptor, or 2-wire interfaces.

The RTX 2300 is a test solution used for the production testing of any wireless device. It incorporates a range of modular instruments which makes it highly configurable, such as a programmable power supply (PSU), digital voltmeter (DVM), signal multiplexer, and pneumatic control. It is highly customizable, including an RF shielded fixture bay that allows for a device-specific probe fixture. The RTX 2300 has been used in production tests for the past decade.

Figure 2. Anritsu MT8852B Bluetooth test set and the RTX 2300 production test system

Combining the MT8852B and RTX 2300 results in a validated Automated Test Equipment (ATE) solution that currently supports Bluetooth standards 4.0 to 4.2 and which is highly flexible, scalable, easy to use, and powerful, making it very cost effective.

Bluetooth 4.2 test parameters supported out-of-the-box by Bluetooth Low Energy Test System are shown in Fig.3.

 

Figure 3. Bluetooth 4.2 test parameters supported by the Anritsu/RTX test system

Flexible and scalable

In addition to the MT8852B and RTX2300 the system also includes the RTX Testgear software platform.

The test solution is capable of testing one device under test (DUT) along with flash programming, baseband testing, clock alignment, and radiated RF measurements. The system’s low initial cost makes it suited to applications in small-scale manufacturing where tolerances on RF measurements are relaxed because of the radiated approach. This setup can be customised to be capable of testing 16 DUTs in parallel and performing conducted RF measurements. Such a setup would be dedicated to high manufacturing throughput and accuracy.

Easy to use

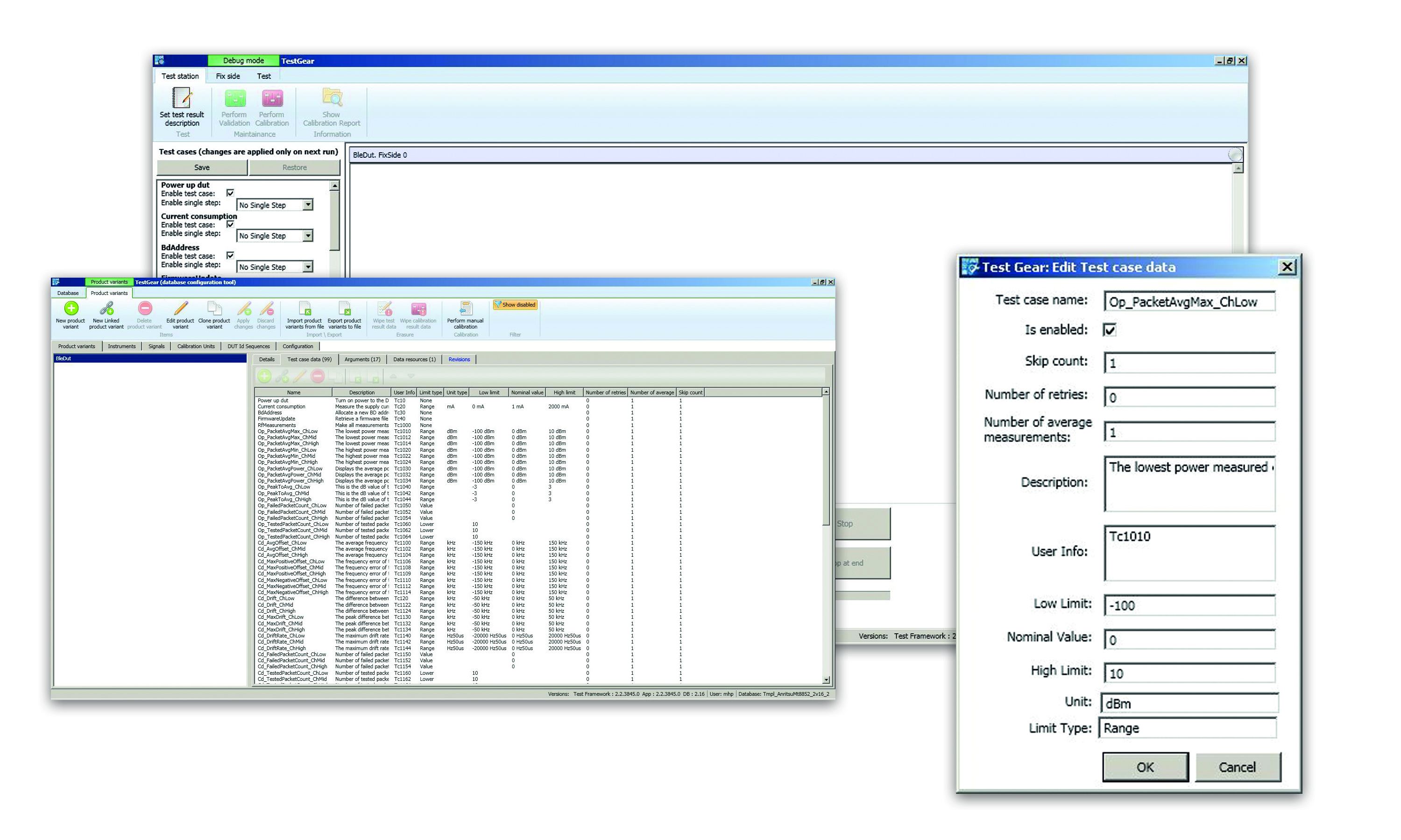
The RTX Testgear software platform included in the system includes everything needed to start testing a Bluetooth low energy device out of the box, without any additional development effort from the user. That means that it can handle everything normally required by Bluetooth chipsets currently on the market, such as crystal oscillator (XTAL) calibration, firmware download, RF measurements conforming to Bluetooth standards 4.0-4.2 through pre-defined scripts, and programming of the required unique Bluetooth device address (BD_ADDR).

RTX Testgear is a .NET based framework, an integral part of which is a database. This central database contains information about the DUT and all its different variants and revisions, test stimuli and limits definitions, firmware, Bluetooth address pool, MT8852B specific information, and all the collected test data.

Powerful

The system can be used as it is “out of the box”, making it very easy to use and hence shortening time to production and time to market. Moreover, because it is highly customisable it can also be very powerful. The basic unit can be extended to support testing of up to 16 DUTs in parallel. The RF probe fixture is also highly customisable to take into account the fact that every user’s hardware is different, and can either be made according to the user’s specification or by the users themselves.

The RTX Testgear software platform also includes templates and guidelines allowing the user to swiftly develop their own test cases: for instance, baseband tests such as measuring voltage supplies and current consumption using the built-in digital voltmeter.

Figure 4. Screen shot from Testgear software showing measurement data distribution over time

The software further includes a tool for extracting test data from the database, where the user can make custom queries with filters applied to select only the relevant data. There is also an optional module that allows for even more powerful statistical data analysis. It can, for example, show measurement data distribution over time, from which the user can spot if measured values start to deviate from an expected mean value. At some point in time, measurements may start to fail and being able to identify such trends early can reveal that, for instance, RF probes are getting worn out. Another example might be that the analysis shows a lot more failures during the night-shift hours. The user can then start looking into what might be different in the factory environment during those hours, or perhaps whether the operators working the night shift need more training on the equipment.

Conclusion

The system described in this article is designed for use by engineers who are developing Bluetooth low energy enabled products and need a test system for manufacturing that is cost effective. It is a turn-key solution that is easy to use and reduces time to market, while at the same time being flexible, scalable, and powerful, allowing users to grow their system as their needs change.

  • ends –

The Bluetooth® mark and logos are owned by Bluetooth SIG, Inc. and are used by Anritsu under license

                     

Lihi

Recent Posts

60W DOE Level VII ready IP42-sealed wall-mount adapters for medical, home healthcare, and industrial applications

XP Power introduces the AMF60 series of 60W wall-mount AC-DC power supplies for medical, home…

3 days ago

ROHM launches an Ultra-Compact Wireless Power Chipset for Wearables

ROHM has developed a wireless power supply IC chipset consisting of the receiver - ML7670 -…

3 days ago

Microchip Expands its Family of Post-Quantum Ready Root of Trust Controllers for Next Generation Systems

Platform Root of Trust and secure boot controllers help system architects prepare for emerging mandates…

3 days ago

AU10TIX Advances Privacy-First Approach to Age Assurance as Regulatory Pressure Increases

AU10TIX, a global leader in identity verification and fraud prevention, is further advancing its privacy-first approach to age…

3 days ago

New Samtec SMA Interconnects Capable of 26.5 GHz

Samtec, Inc. announces availability of 26.5 GHz SMA interconnects supporting test & measurement, military, aerospace…

3 days ago

Tower Semiconductor and Axiro Semiconductor Deliver High-Power, High-Efficiency SiGe ICs for Secure U.S. Defense Applications

Leveraging Tower's advanced SiGe technology, these U.S.-fabricated Beamforming ICs achieve superior performance, and strengthen secure…

4 days ago